MinIO-无旋钮可旋转,无按钮可按
“我需要的越少,感觉就越好。” 〜Charles Bukowski我们经常忘记从过去的成功项目中学习。如果您和我一样大,您将记住一个名为qmail的项目。由于其极简的设计(qmail安全保证),没有人会戳它的安全漏洞。系统管理员也喜欢它的简单性。我看到极简主义
阅读更多...
“我需要的越少,感觉就越好。” 〜Charles Bukowski我们经常忘记从过去的成功项目中学习。如果您和我一样大,您将记住一个名为qmail的项目。由于其极简的设计(qmail安全保证),没有人会戳它的安全漏洞。系统管理员也喜欢它的简单性。我看到极简主义
阅读更多...
MinIO Client“ mc”是用于Amazon S3兼容云存储和POSIX兼容文件系统的工具。它实现了基本的Unix命令,例如ls,cp,cat和diff。mc完全用Golang编写,并根据Apache License 2.0版发布。
阅读更多...
自9月发布适用于Amazon S3和MinIO服务器的MinIO Client'mc'以来,我们收到了支持Google云存储,Red Hat Ceph和Open Stack Swift的大量请求。这是用于各种服务器实施的Amazon S3 API兼容性矩阵。Amazon S3:Amazon S3 V
阅读更多...
不管您是否注意到它,作为最终用户,存储都是我们今天使用的几乎所有软件的重要组成部分。但是,作为开发人员,重要的是能够以一种简单而又安全又快速的方式检索东西。如前所述,对象存储是实现此目标的一种好方法。我们也看到了
阅读更多...
作为加密扩展的一部分,64位ARMv8内核引入了有关SHA1和SHA2加速的新指令。Minio我们对这些说明可能产生的差异感到好奇,这有时是您有时会得到的惊喜之一。我们一直在以下位置运行ARMv8服务器:
阅读更多...
s3verify针对对象存储服务器执行一系列API调用,并检查响应是否与AWS S3签名版本4兼容。s3verify已获得Apache V2.0许可。为什么我们构建s3verify亚马逊网络服务(AWS)的简单存储服务(S3)已经成为goto云存储,因此任何新的竞争服务都有强烈的动机去
阅读更多...
简介Minio服务器支持针对以下目标AMQP,Elasticsearch,Redis,nats.io,PostgreSQL和Apache Kafka的Amazon S3兼容存储桶事件通知。本博客系列的第1部分介绍了使用RabbitMQ服务器通过AMQP发送存储桶通知。您可以将此设置与AWS S3&S
阅读更多...
minio / dsync是用于在nnodes网络上进行分布式锁定的软件包。它在设计时考虑了简单性,并且提供了有限的可伸缩性(n <= 16)。每个节点都连接到所有其他节点,并且来自任何节点的锁定请求将广播到所有连接的节点。如果n / 2,则节点将成功获得锁
阅读更多...
简介Minio服务器支持针对以下目标AMQP,Elasticsearch,Redis,nats.io,PostgreSQL和Apache Kafka的Amazon S3兼容存储桶事件通知。本博客系列的第3部分介绍了使用Redis发送存储桶通知。配置Redis的步骤我在笔记本电脑上使用Ubuntu L
阅读更多...
Harbor是企业级Docker注册表服务器,用于存储和分发容器映像。请遵循本文档以将MinIO对象存储服务器用作Harbor容器注册表的存储后端。先决条件安装并运行MinIO服务器
阅读更多...
在开始调试Goroutines泄漏之前,让我先简要介绍一些基础知识,这些基础知识将使您对问题有更广阔的了解。并发编程。并发编程处理程序的并发执行,其中一次执行多个顺序的执行流,从而可以更快地执行计算,从而有助于更好地利用多核
阅读更多...
ToolsLib最近切换到全新的仪表板。但是,在幕后,发生了另一种变化。我们将基于块的文件系统用于基础存储。但是,随着我们的成长,事实证明文件系统很难扩展。因此,当我们发现MinIO时,我们正寻求从基于块的存储转移到对象存储系统。经过初步分析,MinIO看上去
阅读更多...
也许如果您像MinIO的我们一样,现在时不时地遇到Golang调用堆栈中的“自动生成”函数,并想知道它们的全部含义是什么?前一天我们遇到了一个案例,其中调用堆栈显示如下内容
阅读更多...
您可能知道Golang提供了命名返回值的功能。到目前为止,在MinIO上,我们并未使用太多此功能,但是由于有一些不错的隐藏好处,这种情况将有所改变,我们将在此博客文章中进行解释。如果您像我们一样,则可能有大量的代码,如下所示
阅读更多...
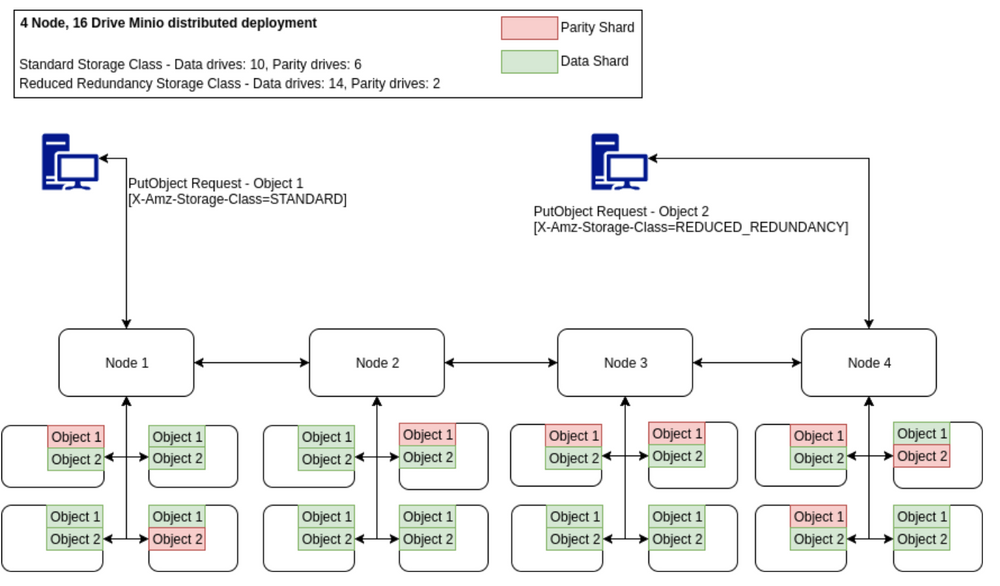
擦除编码是一种可靠的方法,即使没有几个驱动器,也可以在多个驱动器上分片数据并将其取回。MinIO服务器利用Reed Solomon擦除编码来确保多磁盘部署中的数据冗余。直到最近,MinIO擦除编码中用于数据和奇偶校验的驱动器数量已固定为
阅读更多...
1994年,EMC的Symmetrix以其企业存储系统的最大容量1TB(TeraByte)创下了行业标杆。NetApp在2016年推出了FAS9000,该FAS9000在24节点群集配置中可容纳约172PB(PetaByte)原始数据。22年后增加了172,000倍,同时显着提高了性能并添加了许多出
阅读更多...
MinIO服务器开发方面有很多事情要做。最近,我们增加了对磁盘缓存大/贝塔级存储桶的支持,而诸如MinIO存储桶联合,经过改进的MinIO浏览器UX,Prometheus集成等功能正在积极开发中,并将很快推出。但这并不能阻止我们远离MinIO的眼睛,耳朵和心脏
阅读更多...
简介:已发现针对Minio服务器的拒绝服务(DoS)漏洞,并已在RELEASE中修复。2018–05–25T19–49–13Z严重程度:中受影响的对象:签名V4身份验证的所有用户均受到影响。签名V2身份验证的用户不受影响。针对用户的建议操作:建议所有用户将其Minio部署升级到
阅读更多...
我们在MinIO的处理方式有所不同。在2014年成立之初,我们在构建产品时就对对象存储市场提出了所有质疑-认为它更像是数据公司,而不是存储公司。我们从头开始,使用工程第一原则,对细节的特别关注和对简单性的不懈追求,做到了这一点。我们非常注意
阅读更多...
在后视镜中放有另一个Strata后,该反思一下本周我们所见所闻。在这一点上,Strata显然是数据科学的展示,但是数据科学是广泛的话题。作为高性能对象存储的提供者,我们的观点得到了相应的构架,并且我们比起我们更关注数据栈
阅读更多...
我们生活在一个由信息和人工智能定义的变革时代。每天都会生成并收集大量数据,以提供这些庞大的,最新的AI / ML算法。数据越多,结果越好。谷歌的TensorFlow是已经成为主要行业标准的框架之一。用途广泛,可以快速入门,
阅读更多...
前几天,我们与一位受人尊敬的行业分析师进行了交谈,他向我们提出挑战,以阐明Kubernetes对对象存储如此重要的原因。它使我们认为这是一个值得我们和您共同度过的话题。
阅读更多...
我们将讨论如何设置集成 GitHub Enterprise 包和操作所需的基础设施,以使用 MinIO 作为后端。在高层次上,我们需要运行 MinIO 和 GitHub Enterprise 的实例。
阅读更多...
虽然数据的总体增长轨迹非同寻常,但真正引人注目的是日志文件的增长。作为数字企业的心跳,这些文件包含大量的情报——涵盖从安全到客户行为再到运营绩效的惊人范围。然而,日志文件的增长给企业带来了特殊的挑战。
阅读更多...
MinIO 在 MinIO 服务器中添加了对 FTP 和 SFTP 的支持。
阅读更多...
纠删码是 MinIO 的核心功能。它是为分布式设置提供高可用性的基石之一。简而言之,写入MinIO的对象被分割成多个数据分片(M)。
阅读更多...
由流数据提供的现代数据湖/湖屋是许多寻求控制数据并将其应用于解决业务问题的企业关注的焦点。数据驱动的业务需要对自己的昨天和今天有敏锐的了解,才能在明天蓬勃发展。云原生事件流的最先进技术是带有对象存储端点(例如 MinIO)的 Apache Kafka。
阅读更多...
Apache Kafka 是领先的开源分布式事件流平台,用于构建数据管道、流分析、数据集成和应用程序。企业喜爱Kafka是因为它的高可用性、高吞吐量和可扩展性。他们还喜欢使用 Apache Spark 来处理数据和构建分析,因为它快速、分布式且具有容错能力
阅读更多...
Kubeflow Pipelines (KFP) 是 Kubeflow 最受欢迎的功能。 Python 工程师可以使用 KFP 装饰器将用普通旧 Python 编写的函数转换为在 Kubernetes 中运行的组件。
阅读更多...
长期以来,数据库一直是基于 SAN 的块存储和基于 NAS 的文件存储的主要工作负载。
阅读更多...
1997 年,克莱顿·克里斯滕森 (Clayton Christensen) 在他的《创新者的困境》一书中确定了一种创新模式,该模式可跟踪现有企业和新进入者之间按细分市场划分的能力、成本和采用情况。
阅读更多...
这篇文章是与 cnvrg.io 的 Harinder Mashiana 合作撰写的。
阅读更多...
我创建的数据管道将美国人口普查数据下载到 MinIO 的专用实例。
阅读更多...
MLflow 是一个开源平台,旨在管理整个机器学习生命周期。
阅读更多...
工程师喜欢在本地玩耍和学习。
阅读更多...
网上搜索“minio是干嘛的”这个问题搜索的太多了,我们感觉是我们的工作没有做好才给大家造成了这么大的信息差。在这里,我们有义务将信息差补齐。
阅读更多...
每个系统都需要备份,因为有无数种方法可以丢失本地文件系统数据和配置。这种损失可能是毁灭性的——可能导致收入损失、客户不满意,甚至代价高昂的诉讼。统计数据相当惨淡——遭受数据丢失事件的企业中有 60% 在六个月内关闭,而失去数据中心超过 10 天的公司中有 93% 在一年内申请破产。
阅读更多...
运行多个机器学习实验的现实情况是,管理它们可能会变得不可预测和复杂,尤其是在团队环境中。经常发生的情况是,在研究过程中,团队在实验之间不断更改配置和数据。例如,尝试多个训练集和多个超参数值,并且 - 当涉及大型数据集时 - 分布式计算引擎(如 Apache Spark)的不同配置。
阅读更多...
随着数据量和频率以前所未有的速度不断扩展和加速,对象存储继续作为数据堆栈的支柱,推动各种数据产品的创新和效率。其中,MongoDB是NoSQL领域的领跑者,它提供了一个多功能且可扩展的解决方案,用于管理非结构化和半结构化数据,如JSON文件。
阅读更多...
网上一些评论和提问经常会遇到三个问题,我们将这三个问题展开: MinIO不适用于小文件? MinIO小文件性能? MinIO是否是合小文件的读取场景? 首先,我们正面回答问题。 第一种观点是错误的,MinIO不仅非常适合小文件,还适合中型文件和大文件。
阅读更多...
很多中国地区的“攻城狮”们和运维专家们有各种担心向我们提问。 MinIO有没有文件数量限制呀? 还有这么问我们的? 为了赚钱,MinIO会不会进行文件数量的限制呀?
阅读更多...
在回答这个问题前,我们首先要明白一个关于监管上的要求和产品上的区别。因此,如果在公有云产品选择上可以选择阿里云OSS、腾讯云的COS、华为云的OBS和AWS的S3,都是全球非常优秀的对象存储产品。
阅读更多...
想象一下,您正在笔记本电脑上进行开发,使用 Docker 将应用程序容器化,以实现一致性和易于部署。您当前的项目涉及使用 MinIO 进行对象存储,并且您在 Docker 中设置得很漂亮。
阅读更多...
麦肯锡(McKinsey)发布了一份有趣的报告,内容涉及人工智能对企业云投资的迫在眉睫的影响。 麦肯锡在文章的开头引用了一句话:“虽然可能的影响因行业而异,但采用云计算代表了普通公司将盈利能力提高 20% 到 30% 的机会。
阅读更多...
由于某客户在MinIO上使用的是HAproxy 1.8 版本,操作系统使用的是RHCL8.6 版本。在操作系统内核、SSL证书位数和HAproxy 1024位证书上产生问题。
阅读更多...
单线程管道中的数据处理(或机器学习领域中通常称为数据预处理)通常是通过将整个数据集加载到内存中并在将数据交给模型进行训练之前对其进行转换来完成的
阅读更多...
使用MinIO作为分布式对象存储系统,可以极大的帮助用户保护数据安全,在高IO和高吞吐情况下实现比传统老牌硬件存储厂商更低的成本、更高的性能和更符合自身业务情况的组合。
阅读更多...
在现代数据堆栈中,对象存储是主存储。在人工智能时代更是如此,企业几乎完全专注于对象存储。现代数据堆栈依赖于分解的计算和存储,以及在 Kubernetes 上的容器中运行的云原生微服务。
阅读更多...
很多时候,我们需要将数据从S3的站点(如华为云、阿里云、腾讯云),复制迁移回到本地的MinIO站点。 而云迁移回本地存储则是我们经常被问到的问题。
阅读更多...
在中国很多人还不太了解分布式,在底层使用SAN和NAS构建分布式存储遇到了很多问题。 现在我们通过这篇文章,告诉大家为什么不要使用NAS作为MinIO的底层存储。
阅读更多...
LanceDB 建立在 Lance(一种开源列式数据格式)之上,具有一些有趣的功能,使其对 AI/ML 具有吸引力。例如,LanceDB 支持显式和隐式矢量化,能够处理各种数据类型。
阅读更多...
网络有不同的部分,例如 DMZ、公共、私有、堡垒等。这实际上取决于您的组织和网络要求。在部署应用程序时,任何应用程序,我们都需要考虑类型以及它是否需要位于网络的特定部分。
阅读更多...
您现在可以使用 MinIO 批处理框架执行 S3 删除操作,以通过单个 API 请求删除大量对象。借助 MinIO 批处理框架,可以快速轻松地在 MinIO 部署中执行重复或批量操作,例如批量复制和批量密钥轮换。MinIO 批处理框架处理所有手动工作,包括管理重试和报告进度。
阅读更多...
在过去的几个月里,我们看到基于对象存储的超快速分析数据库的托管服务有所增加。随着企业意识到将闪电般快速的数据准备与对象存储相结合的战略优势
阅读更多...
服务器池可帮助您快速轻松地扩展现有 MinIO 集群的容量。这篇博文重点介绍如何增加一个集群的容量,这与添加另一个集群并在多个集群之间复制相同数据不同。
阅读更多...
客户可以在任何需要快速、弹性、可扩展对象存储的地方运行 MinIO。MinIO 包括多种类型的复制,以确保每个应用程序都使用最新的数据,无论它在哪里运行。在之前有关批量复制、站点复制和存储桶复制的文章中,我们详细介绍了各种可用的复制选项及其最佳实践。
阅读更多...
想象一下,在未来,人工智能不会被锁在公司的金库里,而是由全球创新者社区一砖一瓦地在开放中构建的。协作,而不是竞争,推动进步,道德考虑与原始绩效同等重要。这不是科幻小说,而是人工智能发展核心正在酝酿的开源革命。
阅读更多...
您可能已经在利用 MinIO 事件与外部服务进行通信,现在您将通过使用 PostgreSQL 自动化和简化数据事件管理来增强数据处理能力。本文是为那些对 MinIO、PostgreSQL 和 Docker 有基本了解的人量身定制的
阅读更多...
Microsoft 在将 S3 连接器和 Polybase 添加到 SQL Server 2022 时取得了重大飞跃。因此,企业可以利用他们保存到对象存储中的大量数据,并使用它来丰富 SQL Server 表。
阅读更多...
MiniO KES(密钥加密服务)是 MinIO 开发的一项服务,旨在弥合在 Kubernetes 中运行的应用程序与集中式密钥管理服务 (KMS) 之间的差距。中央 KMS 服务器包含所有状态信息
阅读更多...
本文讲述如何通过MinIO的S3构建分布式数量的股票数据湖,用于高性能计算、AI选股和量化交易、高频交易等。
阅读更多...
放弃专用硬件,让软件和硬件解耦,才能让您了争真实的硬件成本。
阅读更多...
CockroachDB 数据库迅速崭露头角,作为一个坚韧且可扩展的分布式 SQL 数据库。它从其昆虫名字的坚持不懈中汲取灵感
阅读更多...
MinIO 部署形式多样。我们支持在任意版本的 Linux 上进行裸金属安装,支持在任何版本的 Kubernetes(包括 Red Hat OpenShift)上进行容器化安装,还支持在大大小小的环境中部署单个轻量级二进制文件。
阅读更多...
我们已将这些回复汇总到这篇新文章中,其中我们更深入地研究了与遣返相关的成本和节省,以便您更轻松地进行自己的分析。对许多人来说,数据迁移是一项艰巨的任务。
阅读更多...
MinIO Operator 简化了 Kubernetes 集群上的 MinIO 管理,不仅在初始部署期间(第 0 天和第 1 天),而且在正在进行的第 2 天操作期间。
阅读更多...
一个链条的力量取决于其最薄弱的环节 - 同样,您的AI/ML基础设施的速度也只有您的最慢组件那么快。如果您使用GPU训练机器学习模型
阅读更多...
谷歌最近宣布,它将取消那些离开平台的人的数据出口费用。鉴于我们在云运营模式和云生命周期方面的立场,这似乎是一个重大公告。事实并非如此。
阅读更多...
最近关于大型语言模型的奇迹已经说了很多LLMs。这些荣誉大多是当之无愧的。让 ChatGPT 描述广义相对论,你会得到一个非常好(且准确)的答案。
阅读更多...
机器学习和人工智能的魅力是不可否认的。想象一下,算法从您的数据中提取见解、预测客户行为并优化运营——纯金,对吧?但是,在你为一个训练有素的科学家的职位发布之
阅读更多...
MinIO 是一个强大的主要 TileDB 后端,因为两者都是为性能和规模而构建的。MinIO 是一个单一的 Go 二进制文件,可以在许多不同类型的云和本地环境中启动。
阅读更多...
在瞬息万变的数据存储和处理领域,将高效的云存储解决方案与先进的 AI 功能相结合,为处理大量数据提供了一种变革性的方法。
阅读更多...
其他人会说,这并不是真正的范围——大多数人在最初的人工智能尝试中都会失败,但这并不重要,学习是值得的。在某种程度上,两者都是对的——但我认为为什么企业会失败是值得探索的
阅读更多...
在这篇文章中,我们将使用 MinIO Bucket Notifications 和 Apache Tika 进行文档文本提取,这是大型语言模型训练和检索增强生成 LLM和RAG 等关键下游任务的核心。
阅读更多...
Weaviate 是一个开创性的开源向量数据库,旨在通过利用机器学习模型来增强语义搜索。与依赖关键字匹配的传统搜索引擎不同,Weaviate 采用语义相似性原则。
阅读更多...
在之前的博客中,我们讨论了复制最佳实践和不同类型的复制,例如批量、站点和存储桶。但是,随着所有这些不同类型的复制类型的出现,人们不得不想知道在哪里使用哪种复制策略?
阅读更多...
机器学习中高效、自动化的数据准备的重要性怎么强调都不为过,并且通常概括为熟悉的公理“垃圾输入,垃圾输出”。这强调了数据质量在决定机器学习模型成功方面所发挥的关键作用。
阅读更多...
作为一名深耕自动化和人工智能领域的开发人员,我们逐渐认识到尖端工具和方法之间的显着协同作用,这些协同作用突破了可能性的界限。在这次探索中,我们想分享一个概念,它不仅彻底改变了我们的软件开发和基础设施管理方法,而且还打开了无尽创新的大门:GitOps。
阅读更多...
在传统的 POSIX 系统中,您可能熟悉可以读取和访问传统意义上的文件夹的数据访问函数。 POSIX 的问题在于它从来没有真正设计用于通过网络处理非常大的文件。
阅读更多...
2020 年,MinIO 为基于 Kubernetes 的 MinIO 存储部署实施了直接持久卷 (DirectPV)。DirectPV 类似于 LocalPV,但动态预配。
阅读更多...
在我之前关于 Langchain 的文章中,我探讨了“社区 S3 加载器”的使用,虽然有用,但功能有限。在这里,我们深入探讨了定制工具的开发(本演示重点介绍MinIO对象上传)以及它们通过Langchain代理和执行器与大型语言模型(LLMs)的集成。
阅读更多...
现代数据环境需要一种新型的基础架构,即无缝集成结构化和非结构化数据、轻松扩展并支持高效的 AI/ML 工作负载的基础架构。这就是现代数据湖的用武之地
阅读更多...
在现代数据驱动的环境中,网络是一个无穷无尽的信息来源,为洞察力和创新提供了巨大的潜力。然而,挑战在于提取、构建和分析这片浩瀚的数据海洋,使其具有可操作性。
阅读更多...
基于MinIO Weaviate Python GitOps探索的见解,本文探讨了如何增强软件部署流程的自动化。
阅读更多...
虽然市面上有许多防火墙,但它们通常分为两类:基于 IP 的防火墙和应用程序防火墙。基于IP的防火墙,在第3层和第4层运行,简单,轻量级,相当原始。
阅读更多...
在强大可靠的存储解决方案领域,MinIO 作为持久层脱颖而出,为组织提供安全、持久和可扩展的存储选项。
阅读更多...
我们最大的客户(那些拥有 EB 级数据和数千亿个对象的客户)所面临的挑战之一是无法有效地搜索和查询命名空间,从而为组织创建可用的清单。
阅读更多...
可观测性革命推动了计算、安全、基础设施和可审计性方面的巨大进步。企业可观测性提供对云原生系统的全面和精细的可见性,以更快地识别和解决问题。
阅读更多...
随着计算世界的发展和DRAM价格的暴跌,我们发现服务器配置通常配备 500GB 或更多的 DRAM。当您处理大型部署时,即使是那些具有超高密度 NVMe 驱动器的部署,这些服务器上的服务器数量乘以 DRAM 也会迅速增加
阅读更多...
大约三年前,当我们向客户和社区推出控制台时,MinIO 的世界发生了变化。这是可访问性的巨大飞跃。
阅读更多...
今天有这么多的产品优点同时出现,我们认为制作一个快速总结文章是有意义的,其中包含我们所做的所有更改和我们引入的所有功能。让我们从顶部开始。
阅读更多...
MinIO 为全球 S3 和对象存储设定了标准,并已成为实现 AI 代理和功能存储集成的关键参与者。
阅读更多...
[Apache Hudi](https://hudi.apache.org/) 已成为管理现代数据湖的领先开放表格式之一,直接在现代数据湖中提供核心仓库和数据库功能。
阅读更多...
在LinkedIn上,有一篇优秀的帖子在数据和数据库人群中流行。它由 Theory VC 合伙人 Tomasz Tunguz 撰写,讲述了我们自 2019 年以来讨论的趋势。
阅读更多...
想象一下,您已经花费了无数小时来完善 Docker Swarm 设置,精心设计每项服务,并调整 CI/CD 管道以实现无缝自动化。
阅读更多...
这篇文章的缩写版本于 2024 年 3 月 19 日出现在 The New Stack 上。 在企业人工智能中,主要有两种类型的模型:判别模型和生成模型。
阅读更多...
一年一度的 KubeconEU 审查时间到了——它未经过滤,偶尔不受 CNCF 的欢迎——但剧透警告,巴黎取得了巨大的成功。
阅读更多...
云计算和容器化技术的发展改变了应用程序的开发、部署和管理方式。这种转变给网络环境带来了重大变化,为DevOps和SRE工程师带来了新的挑战和机遇。
阅读更多...
任何在团队环境中工作过的人都知道,每个成功的团队都有一个得力助手——无论你的问题性质如何,他都能帮助你。
阅读更多...
对我来说,在MinIO已经一个多星期了。沉浸在白板会议、架构审查和客户电话中的最大收获是,产品的简单性既是其显着特征,也是其最具决定性的价值驱动因素之一。
阅读更多...
这篇文章的缩写版本于 2024 年 3 月 26 日出现在 The New Stack 上。 旨在最大化其数据资产的企业正在采用可扩展、灵活和统一的数据存储和分析方法。
阅读更多...
我们在LangChain的创新世界中的旅程揭示了其在转变数据管理和应用程序功能方面的强大能力。
阅读更多...
SingleStore 是专为数据密集型工作负载而设计的云原生数据库。它是一个分布式关系 SQL 数据库管理系统,支持 ANSI SQL,并因其在数据引入、事务处理和查询处理方面的速度而受到认可。
阅读更多...
故事很重要,客户故事是最好的。他们提供令人瞠目结舌的统计数据或克服巨大障碍的那些是获得最佳头条新闻的那些。
阅读更多...
公有云改变了公司构建、部署和管理应用程序的方式,主要是向好的方向发展。在您刚开始使用时,公有云会提供基础架构、服务、支持和维护,以便快速启动和运行。
阅读更多...
在 2024 年年中,创建一个令人印象深刻和兴奋的 AI 演示可能很容易。需要一个强大的开发人员,一些聪明的提示实验,以及一些对强大基础模型的API调用,你通常可以在一个下午建立一个定制的AI机器人。
阅读更多...
如果要使用大型语言模型 ()LLMs 实现生成式 AI 解决方案,则应考虑使用检索增强生成 (RAG) 的策略来生成上下文感知提示LLM
阅读更多...
Apache Arrow 是一种开源列式内存格式,适用于平面数据和分层数据
阅读更多...
RisingWave 是现代数据湖仓一体处理层中的开源流数据库,专为性能和可扩展性而构建。RisingWave 旨在允许开发人员在流数据上运行 SQL。
阅读更多...
作为 MinIO 专注于 AI 集成的开发人员,我一直在探索如何将我们的工具无缝集成到现代 AI 架构中,以提高效率和可扩展性。
阅读更多...
我们仍然惊讶于有如此多的客户来找我们,希望从HDFS迁移到现代对象存储,如MinIO
阅读更多...
很难相信,马克·安德森(Marc Andressen)在13年前写下了他著名的博客,题为“软件正在吞噬世界”。
阅读更多...
公有云的现象很难让你动手。自从AWS在本世纪初启动以来,它已经发展壮大并演变成一个现代计算平台,创造了我们所知道的云运营模式。
阅读更多...
在此概念验证 (POC) 中,我们将探讨在 Kubernetes (k8s) 生态系统中安装和管理有状态密钥加密服务 (KES)。
阅读更多...
当通过添加新的服务器池来扩展 MinIO Modern Datalake 部署时,默认情况下它不会重新平衡对象。
阅读更多...
Kubernetes v1.30 的发布带来了一系列更新,其中一些更新对于高性能 Kubernetes 原生对象存储 MinIO 的用户来说可能意义重大。
阅读更多...
Trino(以前称为 Presto)是一个 SQL 查询引擎,而不是 SQL 数据库。Trino 避开了 SQL 数据库的存储组件,只专注于一件事 - 超快的 SQL 查询
阅读更多...
MLOps 之于机器学习,就像 DevOps 之于传统软件开发一样。两者都是一组旨在改善工程团队(开发或 ML)和 IT 运营 (Ops) 团队之间协作的实践和原则
阅读更多...
在现代 IT 运营中,面向 IT 运营的人工智能 (AI-Ops) 正在通过使用高级算法自动执行任务来改变数据管理。MinIO 和 Tailscale 共同为应用层开发提供了安全、可扩展和有效的基础设施
阅读更多...
MinIO 的联合创始人兼首席执行官 AB Periasamy 最近在 AI in Business 播客中亮相,他与 Emerj 的高级编辑 Matthew DeMello 就企业的 AI 基础设施和对象存储进行了丰富的对话
阅读更多...
在我之前关于 MLRun 的文章中,我们设置了一台开发机器,其中包含试验 MLRun 所需的所有工具。具体来说,我们使用 docker-compose 文件为 MLRun UI、MLRun API 服务、Nuclio、MinIO 和 Jupyter 服务创建容器
阅读更多...
我们很高兴地宣布我们的第一个技术认证,即 MinIO 认证管理员 - 从业者。MinIO 认证专业计划旨在验证个人管理 MinIO 的实践技能
阅读更多...
自从我们上一篇关于如何使用 MinIO 扩展 Snowflake 实现的博客文章以来,Snowflake 对外部表的支持已经发生了重大更新
阅读更多...
无论您是在本地还是在云中,您都希望确保以同构的方式设置工具和流程。无论在何处访问基础结构,您都希望确保用于与各种基础结构进行交互的工具与其他区域相似。
阅读更多...
数据处理是现代软件开发的基本实践。它使团队能够自动收集、处理和存储数据,确保高质量的数据和高效的处理。
阅读更多...
在过去的几年里,显而易见的是,尽管公有云具有所有优势,但它并不能大规模地节省成本
阅读更多...
作为 Snowflake 用户,您可能熟悉它在协作环境中管理数据方面的优势。Snowflake 的用户体验经常因其直观的界面和无缝集成功能而受到称赞
阅读更多...
Keycloak是一种单点登录解决方案。使用Keycloak,用户使用Keycloak而不是MinIO进行身份验证。如果没有Keycloak,您将不得不为每个用户创建一个单独的身份 - 从长远来看,这将很麻烦
阅读更多...
Dell ECS 集群允许您将数据迁移到任何 S3 兼容存储。Dell ECS 将此功能称为“数据移动”,也称为复制到云
阅读更多...
你知道一些最好的人工智能模型的秘诀吗?这是他们可以访问的数据量,他们可以接受培训。对于 AI/ML 模型:快速访问数据为王
阅读更多...
我之前写过关于现代数据湖参考架构的文章,解决了每个企业面临的挑战——更多的数据、老化的Hadoop工具(特别是HDFS)以及对RESTful API(S3)和性能的更大需求——但我想填补一些空白
阅读更多...
在当前的机器学习范式中,性能和能力与计算成比例,计算实际上是数据集大小和模型大小的代理
阅读更多...
人们常说,在人工智能时代,数据是你的护城河。为此,构建生产级 RAG 应用程序需要合适的数据基础架构来存储、版本控制、处理、评估和查询构成专有语料库的数据块
阅读更多...
借助我们的 HCP-to-MinIO 工具,从 Hitachi Content Platform (HCP) 过渡到 MinIO 从未如此简单。该工具旨在支持客户不断变化的存储需求,可在 GitHub 上免费获得,大大简化了迁移过程。
阅读更多...
MLOps 是机器学习操作的缩写,是一组实践和工具,旨在满足工程师构建模型并将其投入生产的特定需求
阅读更多...
Databricks 宣布收购 Tabular,这是一个由 Apache Iceberg 的原始创建者开发的数据平台,在数据分析行业引发了涟漪。
阅读更多...
随着银行、医疗保健、石油和天然气等关键行业的企业从云端遣返数据,有时他们需要以“老派”的方式做一些事情,因为根本没有其他方法。其中之一是堡垒主机。
阅读更多...
如今,业界都在谈论大型语言模型及其编码器、解码器、多头注意力层和数十亿(即将数万亿)的参数,人们很容易相信好的人工智能只是模型设计的结果
阅读更多...
在云中运行 AI 数据存储基础设施非常昂贵。不仅存储数据的成本很高,而且每次应用程序使用来自 AI 数据存储基础设施的数据时,您都会被收取入口和出口费用。
阅读更多...
在现代数据湖架构中,语义层通过向数据添加有意义的上下文来发挥至关重要的作用,否则这些上下文会丢失
阅读更多...
在那里的几年里,“私有云”一词具有负面含义。但正如我们所知,技术更像是一个轮子而不是一个箭头,而且就在提示下,私有云正在受到大量关注,而且这一切都是积极的
阅读更多...
MinIO 性能如此之高的原因之一是,我们做了其他人不会或不能做的细粒度工作。从 SIMD 加速到 AVX-512 优化,我们已经完成了艰巨的任务
阅读更多...
可观测性是指收集信息(跟踪、日志、指标),以提高性能、可靠性和可用性为目标。很少有人能确定其中一个事件的根本原因
阅读更多...
在现代数据湖中,目录是高效组织和查询数据的支柱。最近的新闻报道,包括 Databricks 收购 Tabular 和 Snowflake 开源 Polaris,都给目录带来了“它”的时刻
阅读更多...
嵌入子系统是实现检索增强生成所需的四个子系统之一。它将您的自定义语料库转换为可以搜索语义含义的向量数据库
阅读更多...
像 Apache Iceberg、Apache Hudi 和 Delta Lake 这样的开放表格式已成为查询处理器的事实标准。然而,最近有消息称 Snowflake 和 Databricks 等查询引擎采用了 Iceberg 的 REST 目录 API,这改变了竞争环境,有利于 Iceberg
阅读更多...
Apache Kafka 因其出色的设计和强大的功能而成为流式处理的事实标准。它不仅定义了现代流式处理的架构,而且其独特的分布式日志抽象还为实时数据流处理和分析提供了前所未有的功能
阅读更多...
Insight Partners 的团队刚刚发布了 2024 年企业技术状况报告。在 60+ 幻灯片中有很多东西可以消耗,但我们挑选了应该让我们的观众感兴趣的东西 - 坦率地说,有很多有趣的东西
阅读更多...
现代企业通过其数据来定义自己。这需要用于 AI/ML 的数据基础设施,以及作为现代数据湖基础的数据基础设施,该数据基础设施能够支持商业智能、数据分析和数据科学
阅读更多...
在企业数据方面,MinIO Enterprise Object Store 和 Splunk 有着共生关系。Splunk在其数字流处理器中使用MinIO
阅读更多...
监管环境正在迅速发展,欧洲即将出台的《数字运营弹性法案》(DORA)就是这种动态变化的证明。我们有多个欧洲银行客户,每个客户都从略有不同的角度来解决这个问题
阅读更多...
在人工智能和其他新技术的兴奋中,有一个组件悄悄而关键地将所有东西联系在一起——无论是字面上还是比喻上。这就是现代对象存储
阅读更多...
数据领域最激动人心的发展之一是湖仓一体功能在所有主要数据库供应商中的兴起。Snowflake 和 SQL Server 长期以来一直采用这一点,现在 PostgreSQL 正在通过 pg_lakehouse 拥抱这种范式转变,使得利用现代数据湖进行分析、AI 等比以往任何时候都更容易
阅读更多...
我们的客户是一家总部位于日本的全球金融机构,最近与MinIO和Dremio一起完成了一个雄心勃勃的Hadoop替换项目。
阅读更多...
AI/ML、高级分析和数据库等现代应用程序需要高性能对象存储。MinIO Enterprise Object Store 将可扩展性和高性能相结合,使每个工作负载(无论要求多么苛刻)触手可及
阅读更多...
这篇文章于 2024 年 7 月 29 日首次出现在 The New Stack 上。人工智能正处于软件行业的完美风暴中,现在马克·扎克伯格 (Mark Zuckerberg) 正在呼吁开源 AI
阅读更多...
我们真的很喜欢 Packet Pushers 的团队。他们的播客是业内最好的播客之一,涵盖了从堆栈顶部到底部的技术。
阅读更多...
Microblink 是一家专门从事图像检测的 AI 公司。他们从 BlinkID、BlinkID Verify 和 BlinkCard 等产品开始进入身份空间
阅读更多...
当您考虑对象存储工作负载和存储类型时,数据库正日益成为核心工作负载。这些变化是由两股力量驱动的:高性能对象存储的可用性以及数据(特别是其相关元数据)的爆炸式增长
阅读更多...
组织管理其数据基础设施的方式正在发生重大转变。越来越多的公司认识到存储和计算分离的优势,从而获得更好的性能、成本节约和可扩展性。这一趋势是由 AI 和 ML 工作负载日益复杂所推动的,这些工作负载需要灵活、高性能的系统
阅读更多...
当 AWS S3 说话时,人们会倾听。上周,他们宣布了条件写入功能。但这对我们 MinIO 来说并不是突发新闻——我们最初在 2023 年 2 月合并了对条件写入的支持,从那时起,我们的许多客户一直在使用它
阅读更多...
云原生、面向 Kubernetes 、基于微服务的架构推动了对 MinIO 等网络存储的需求。在云原生环境中,对象存储的优势很多 - 它允许独立于存储硬件对计算硬件进行弹性扩展。它使应用程序无状态,因为状态是通过网络存储的,并且通过降低操作复杂性,使应用程序能够实现比以往更高的规模
阅读更多...
Confluent 最近收购了 WarpStream,这对数据流和对象存储集成的未来具有重大影响。WarpStream 旨在直接在对象存储上运行。
阅读更多...
小文件可能会给存储平台及其支持的应用程序带来大问题。在 Google 上搜索 “small files performance” 会产生 2M+ 的结果
阅读更多...
虽然 Apache Kafka 长期以来一直是流数据的行业标准,但新的创新替代方案正在重塑生态系统。其中之一是 WarpStream,它最近在 Confluent 的所有权下进入了新的篇章
阅读更多...
最近,我与我们一位出色的数据科学家 Archana Vaidyanathan 进行了交谈,她面临着一个非常普遍的挑战 — 计算成本飙升。在更大的数据集上运行大型查询后,费用远高于预期
阅读更多...
将 MinIO 的高性能、可扩展企业对象存储的强大功能与 Polars(闪电般快速的 DataFrame 库)的快速内存数据处理功能相结合,可以显著提高数据管道的性能
阅读更多...
Dell 通常专注于文件管理器游戏,但他们涉足对象存储,并且有一个非常古老的产品 ECS。这是有道理的,它是磁带的升级版,不适合 HDFS 现代化或数据库工作负载等动态工作负载
阅读更多...
您过去肯定有过版本控制代码。但是,您是否对数据进行了版本控制?您是否曾经想过与不同的团队协作处理大量数据,而无需提交大量数据?想象一下,使用类似 git 的命令来运行类似存储库的生态系统
阅读更多...
MinIO 的入门非常简单 — 只需几个简单的命令和一个 100 MB 的小二进制文件,您就可以立即启动并运行一个功能性开发环境。但是,为了在生产规模上利用 MinIO 的全部功能,我们鼓励专业人士更多地了解 MinIO 的广泛功能
阅读更多...
特斯拉最近宣布开源其特斯拉以太网传输协议 (TTPoE),这是一种尖端网络结构,专为 AI/ML 数据中心环境中的高速、低延迟数据传输而设计,从而掀起了波澜
阅读更多...
AI 计划通常是许多希望从数据中提取价值的组织的首要任务。但是,在聘请高技能的 AI/ML 工程师之前,需要建立管理和优化数据的关键基础
阅读更多...
我们以前已经说过,但值得重复一遍。云是一种运营模式,而不是物理位置。这就是为什么您会在公共云、私有云和边缘到处都能找到 MinIO 的原因
阅读更多...
AI 是一头野兽。它需要不断地被喂养。它需要喂什么?当然是数据,而且是大量的。请记住,数据和 AI 是同一枚硬币的两面。人们经常忘记,最初构建 AI 模型的原因是因为它们被馈送到数百 PB 到 EB 的数据
阅读更多...
从 Hadoop 到数据湖仓一体架构的演变代表了数据基础架构的重大飞跃。虽然 Hadoop 曾经以其强大的批处理能力统治着大数据领域,但如今的组织正在寻求更敏捷、更具成本效益和现代化的解决方案。
阅读更多...
如今,每个人都声称自己是一家软件公司。从 Marc Andressen 近十年前的声明“软件正在吞噬世界”到华尔街推动产生经常性软件收入;压力在于声称 - 至少 - 你是一家软件公司
阅读更多...
MinIO Enterprise Object Store 是用于创建和执行复杂数据工作流的基础组件。此事件驱动功能的核心是使用 Kafka 的 MinIO 存储桶通知。
阅读更多...
Parsec Labs 是一家工程师公司。大多数人都设计了存储系统,负责备份和复制,或者从事网络构建交换机的工作。其 Unified Data Mobility and Protection Appliance 成立于 2013 年,为大规模迁移、复制和备份数据提供了最直接的工具。
阅读更多...
当今组织在 AI 和数据管理方面面临的最大挑战之一是获得可靠的基础设施和计算资源。英特尔 Tiber 开发人员云专为需要概念验证、实验、模型训练和服务部署环境的工程师而构建
阅读更多...
在深入研究 Amazon 的 PyTorch S3 连接器之前,有必要介绍一下它要解决的问题。许多 AI 模型需要使用无法放入内存的数据进行训练。此外,许多为计算机视觉和生成式 AI 构建的真正有趣的模型使用的数据甚至无法容纳在单个服务器附带的磁盘驱动器上。
阅读更多...
MinIO 最近对 656 名 IT 领导者进行了调查,这是 User Evidence 主要研究计划的一部分。结果非常有趣,突显了我们在企业中看到的巨大变化,无论是围绕向对象存储的转变,还是将对象存储用作组织 AI 计划的主要构建块的兴趣。
阅读更多...
最初发布于 New Stack。 AI 的未来是开放的,无论您的堆栈中采用何种技术,互操作性都是您保持领先地位的门票。
阅读更多...
云曾经承诺无限的可扩展性、灵活性和效率。但随着生成式 AI 的兴起,许多组织正在以前所未有的云账单形式经历粗暴的觉醒。根据 Tangoe 最近的报告
阅读更多...
MinIO 控制台多年来一直是一个不断发展的产品。每次学习时,我们都会思考如何改进交互框架中这个非常重要的部分。首先是控制台,它在推出后的一年内就被广泛采用。
阅读更多...
AIStor 的最新功能之一是广受欢迎的开源项目 Hugging Face 的私有云版本。这篇文章详细介绍了 AIStor 的 AIHub 如何有效地创建一个完全由企业控制的 API 兼容的私有云版本的 Hugging Face。
阅读更多...
随着 AI 和机器学习的需求不断加速,数据中心网络正在迅速发展以跟上步伐。对于许多企业来说,400GbE 甚至 800GbE 正在成为标准选择,因为数据密集型和时间敏感型 AI 工作负载需要高速、低延迟的数据传输
阅读更多...
迄今为止,对象存储世界已由 PUT 和 GET 的 S3 API 概念定义。然而,我们现在生活的世界需要更多。鉴于 MinIO 的 S3 部署甚至比 Amazon 还多,因此我们不得不提出下一个出色的 S3 API
阅读更多...
今天,我们宣布推出 AIStor,这是一个新版本,它代表了我们专注于为 AI/ML 工作负载构建世界上最好的对象存储。AIStor 代表了我们最大客户一年的加速学习
阅读更多...
tl;dr:GET、PUT、PROMPT。现在,可以使用新的 PromptObject API 仅使用自然语言对存储在 MinIO 上的对象进行总结、交谈和提问。在本文中,我们将探讨这个新 API 的一些用例以及代码示例
阅读更多...
一家领先的教育服务组织开始着手改造其 IT 基础设施,集成 AI 并对其系统进行现代化改造,以更好地支持全国规模的解决方案。
阅读更多...
移动应用程序是按需提供的公司品牌。它是了解组织提供的任何服务或产品的窗口。在 Kobiton,他们明白这一点 — 他们的使命是通过测试改进移动应用程序。
阅读更多...
大约一年前(实际上是 11 个月前),我写了一篇关于“GPU 匮乏问题”的文章,以及 Nvidia 图形处理单元 (GPU) 的马力如何如此强大,以至于您的网络和存储解决方案可能无法跟上 - 阻止您昂贵的 GPU 得到充分利用。
阅读更多...
以正确的顺序雇用正确的专业知识。这就是我们结束这篇博客的上一版本的方式 招聘人工智能成功:为什么你的第一位员工应该是数据工程师,顺便说一句,这是一篇很好的读物,你应该在这篇文章之前先读一读
阅读更多...
在最近与 Exness DBA 团队负责人 Dmitry Alexandrov 的对话中,我们探讨了 MinIO 如何使 Exness 能够处理海量数据并提供闪电般的交易体验。
阅读更多...
AIStor 可以以分布式方式部署,从而有效利用多个物理机或虚拟机的计算和存储资源。这可以是在私有云或公共云环境中运行的 AIStor,例如使用 Amazon Web Services、Google Cloud Platform、Microsoft 的 Azure 平台等
阅读更多...
MinIO 的提示 API 现在是 AIStor 的一部分。MinIO 的创建是为了支持海量数据集,包括超过 EB 级的工作负载,解决内存、网络、复制和负载均衡方面的挑战,而 AIStor 的创建是为了建立在这些功能之上并解决我们客户的 AI 使用案例。
阅读更多...
AWS 最近宣布推出 Amazon S3 表,该功能旨在解决在云中存储和查询表格数据的独特挑战。虽然这听起来可能具有革命性,但仔细观察会发现,AWS 试图克服的限制是他们自己的基础设施所固有的,而不是对象存储所固有的。
阅读更多...
在现代世界中,保持系统运行不仅仅是赌注 - 它是没有商量余地的。当涉及到软件更新及其对您的系统意味着什么时 - 嗯,这要复杂得多。一方面,安全性是当今更新的主要驱动力,这也是没有商量余地的。需要尽快在所有系统中实施补丁,以保持最强的安全性
阅读更多...
2023 年 11 月,Amazon 宣布推出适用于 PyTorch 的 S3 连接器。适用于 PyTorch 的 Amazon S3 连接器提供了专为 S3 对象存储构建的 PyTorch 数据集基元(数据集和数据加载器)的实现。
阅读更多...
2024 年对 MinIO 来说是重要的一年。我们不仅发布了 AIStor,这是迄今为止最强大的 MinIO 版本,而且还参加了 54 场活动,撰写了 159 篇博客,赢得了 10 多个奖项等等
阅读更多...
本月早些时候,Amazon 于 12 月 1 日至 5 日在内华达州拉斯维加斯举行了为期 5 天的 re:Invent 大会。如果您从未参加过 re:Invent 会议,那么最能描述它的词是“巨大”——不仅从与会者人数(60,000 人)来看,还从涵盖的主题的广度来看
阅读更多...
AIStor 是高性能、可互操作的云原生对象存储的先驱,具有多功能性和敏捷性。AIStor 可在无数平台上运行,例如 Kubernetes、AWS、GCP、Azure、裸机 Linux 和许多其他环境。最近,业内出现了一种趋势,即让数据“更贴近”家庭
阅读更多...
2023 年 11 月,Amazon 宣布推出适用于 PyTorch 的 S3 连接器。适用于 PyTorch 的 Amazon S3 连接器提供了专为 S3 对象存储构建的 PyTorch 数据集基元(数据集和数据加载器)的实现。
阅读更多...
Apache Iceberg 似乎已经掀起了一场(暴风雪)数据世界。它最初由 Ryan Blue(也是 Tabular 的成员,现在是 Databricks 的名人)在 Netflix 孵化,最终被传输到它目前所在的 Apache 软件基金会。
阅读更多...
当我刚开始从事数据工作时,每个人都是数据科学家。随着时间的推移,我们开始与众不同 - 您是构建数据管道,还是专注于构建和训练模型?您是在停电期间值班的寻呼机,还是仅在向执行董事会汇报时随叫随到
阅读更多...
AIStor 一直是高性能和可互作的云原生对象存储的先驱,这种存储具有多功能性和敏捷性。AIStor 可在无数平台上运行,例如 Kubernetes、AWS、GCP、Azure、裸机 Linux 和许多其他环境。
阅读更多...
dbt (Data Build Tool) 是一个开源 SQL 转换框架,已成为许多现代数据团队的基石,提供灵活性和可访问性。最近,dbt 通过收购 SDF Labs 增强了其产品组合。
阅读更多...
2025 年继承了多年前开始的一系列地缘政治担忧。美国外交政策、美中关系、中国的地缘政治策略、中东冲突、俄乌战争和网络安全威胁。此外,美国的新领导层增加了这些担忧带来的不确定性
阅读更多...
这篇文章于 2025 年 1 月 16 日首次出现在 The New Stack 上。通常,在了解一项受到大量炒作的新技术的合法性时,研究现有的核心能力和历史是有帮助的。
阅读更多...
在这篇文章中,我们将探讨搜索,特别是 OpenSearch 如何帮助我们识别模式或查看不断增长的数据中的趋势。例如,如果您正在查看运营数据,如果您的服务似乎是随机的,那么您需要尽可能回溯以识别模式并找出原因
阅读更多...
比较 Apache Iceberg、Delta Lake 和 Apache Hudi,并了解如何为您的数据湖仓一体选择合适的开放表格式。开放表格式和对象存储正在重新定义组织构建其数据系统的方式,为可扩展、高效且面向未来的数据湖仓一体奠定了基础
阅读更多...
事实是,AIStor 没有最佳的硬件配置。我们的客户根据其使用案例和要求选择硬件。如果 AIStor 有一个最佳硬件配置,那么我们会在设备上销售 AIStor,但这将剥夺您为工作选择最佳硬件的自由,并将您锁定在特定的外形规格中。
阅读更多...
在快速发展的人工智能 (AI) 和机器学习 (ML) 世界中,速度和可扩展性至关重要。实时处理大量数据的能力是希望利用 AI/ML 获得竞争优势的组织的关键要求。
阅读更多...
在之前几篇关于 MLOps 工具的文章中,我展示了有多少流行的 MLOps 工具跟踪与模型训练实验相关的指标。
阅读更多...
Apache XTable 通过以多种开放表格式提供对数据的访问,在增强互作性方面迈出了一大步。移动数据很困难,在过去,这意味着在为数据湖仓一体选择开放表格式时,您被锁定在该选择中
阅读更多...
在 SaaS 公司中并不少见的故事中,随着其日志数据扩展到数 EB,云原生网络安全组织面临着大幅上升的云成本。
阅读更多...
MLflow 模型注册表允许您管理发往生产环境的模型。这篇文章从我上一篇文章关于 MLflow 跟踪的地方开始。在我的 Tracking 帖子中,我展示了如何记录参数、指标、工件和模型
阅读更多...
存在不同类型的压缩算法和非常好的实现。在 MinIO,我们已经使用了 Snappy 的增强版本,它一直为我们服务良好。但随着时间的推移,我们发现了一些可能的改进,可以更好地对压缩数据进行编码
阅读更多...
寻求利用 AI 功能的现代企业通常面临一个重大障碍:在其 Kubernetes 环境中复杂地部署和管理 GPU 基础设施。MinIO 的 AIStor 通过集成 NVIDIA GPU Operator 来正面应对这一挑战,彻底改变了组织为 AI 工作负载部署和管理 GPU 资源的方式
阅读更多...
基于 AIStor 强大的 AI 功能,MinIO 的 PromptObject 使用户能够通过自然语言查询与他们的数据进行交互,如此处所述。PromptObject 允许用户使用自然语言询问有关其数据内容的问题并提取信息,从而改变了用户与存储对象的交互方式,无需编写复杂的查询或代码
阅读更多...
Arm 架构正在彻底改变超大规模云,这得益于其总拥有成本 (TCO) 优势(更低的功耗和更低的冷却要求),从而实现了可持续的大规模高性能计算。AWS、Azure 和 GCP 等行业领导者正在采用 Arm 来驱动其用于 AI 训练的最新计算实例,利用其效率来满足数据密集型工作负载的需求
阅读更多...
在当今 AI 驱动的企业环境中,资源优化已从理想的目标演变为运营的当务之急。随着组织扩展其人工智能计划以满足不断增长的创新需求,计算资源的高效编排直接影响运营性能和模型精度。
阅读更多...
tl;dr:我们训练一个小LLM玩家,让他们擅长使用强化学习(类似于导致 Deepseek R1 的过程)进行推理,所有这些都针对本地模型存储库 AIStor AIHub。
阅读更多...
Materialize 是一个专为实时数据集成和转换而设计的软件平台。它允许您仅使用 SQL 创建业务任何方面的最新视图。
阅读更多...
Anthropic 最近宣布的模型上下文协议 (MCP) 将改变我们与技术交互的方式。它允许自然语言通信替换许多任务的复杂命令行语法。不仅如此,语言模型还可以总结传统工具的丰富输出,并以人类可读的形式呈现关键信息。
阅读更多...
在本系列的上一篇博文中,我们讨论了 MinIO AIStor 的模型上下文协议 (MCP) 服务器的基本用户级功能。我们学习了如何使用人类语言命令查看存储桶的内容、分析对象并标记它们以便将来处理,以及如何通过 LLM(例如 Anthropic Claude)与集群进行简单的交互。
阅读更多...
随着企业数据计划的扩展,许多企业发现云湖屋并不总是性能、合规性或成本的最佳选择。而这正是本地部署 Iceberg 架构的优势所在。
阅读更多...
在本系列的前几篇博文中,我们讨论了MinIO AIStor 模型上下文协议 (MCP) 服务器的用户级和管理员级功能。在第一篇博文中,我们学习了如何查看存储桶的内容、分析对象并标记它们以便将来处理。
阅读更多...
数据是驱动现代企业的货币。能够代表组织多元化的利益相关者利用这些数据,是现代化、云原生、高性能且经济高效的系统的功能所在。这些现代化努力的核心是一个永恒的主题——使企业能够更好地服务客户。
阅读更多...
Apache Iceberg极大地重塑了组织管理和与对象存储中的海量结构化分析数据集交互的方式。它带来了类似数据库的可靠性以及 ACID 事务、模式演化和时间旅行等强大功能。虽然这些功能通常被强调,但Iceberg Catalog API才是使这些表易于访问的关键。
阅读更多...
这篇文章于 2025 年 4 月 18 日首次出现在The New Stack上。 获取 NVIDIA 年度最大活动中主要计算、网络、存储和合作伙伴关系公告的全面摘要。
阅读更多...
在数据工程领域,开放标准是构建可互操作、可演进且非专有系统的基础。Apache Iceberg是一种开放表格式,就是一个很好的例子。除了计算能力之外,Iceberg 还为数据湖带来了结构化和可靠性。
阅读更多...
当我们的企业客户描述他们的数据管道挑战时,一个共同的主题浮现出来:他们需要在云端和本地环境中无缝衔接的实时数据处理能力。正因如此,灵活性对于 MinIO 的 AIStor 至关重要。
阅读更多...
与众多竞争对手相比,Anthropic 的模型上下文协议 (MCP) 代表了 Agentic AI 工具的独特方法。MCP 并非构建框架(调用代码的软件)或库(代码可调用的软件),而是专注于代理不同部分之间相互通信所需的协议
阅读更多...
2023 年底,亚马逊推出S3 Express 单区存储(S3 Express One Zone) ,重新定义了人们对公有云中高性能对象存储的期望。
阅读更多...
在世界各地的工厂车间,视觉检测仍然是制造流程中最耗费人力且最容易出错的环节之一。一家全球消费品制造商正在利用边缘人工智能重新定义这一挑战
阅读更多...
全球最大的内容平台之一面临着严重的扩展问题。他们每天要获取数 TB 的可观测性数据,而且 每季度数据量还在以数 PB 的速度增长。
阅读更多...